ILIAS Support
Reiter
Anleitung: Kurs
Deutsch | English
Anleitung: Kurs

1. Einen ILIAS Kurs erstellen (lassen)
1.1 Einen ILIAS Kurs via KSL erstellen lassen
1.2 Einen ILIAS Arbeitsbereich oder Kurs per Antragsformular erstellen lassen
2.1 Grundeinstellungen vornehmen
2.2 Den Kurszugriff für Studierende regeln
2.3 Die Kursdarstellung anpassen
2.4 Zusätzliche Funktionen einstellen
2.5 Kursspezifische Angaben zur Person erheben & einsehen
3.1 Kursobjekte erstellen
3.2 Inhalte aus einem früheren Kurs kopieren
4.1 Kursmitgliedschaften einsehen & exportieren
4.2 Mitgliedergalerie einsehen
4.3 Kontaktperson festlegen (Tutorielle Betreuung)
4.4 Beitritt bestätigen (Selbstbeitritt)
4.5 Kursmitglieder manuell hinzufügen
4.6 Rollen zuweisen & Rechte vergeben
4.7 Gruppenmitgliedschaften verwalten
4.8 Definitive Teilnahme an Sitzungen einsehen
4.9 Email an Kursmitglieder senden
5.1 Beitritt für reguläre Studierende
5.1.3 Zugriffsprobleme lösen
5.2 Beitritt für Hörer:innen
.
1. Einen ILIAS Kurs erstellen (lassen)
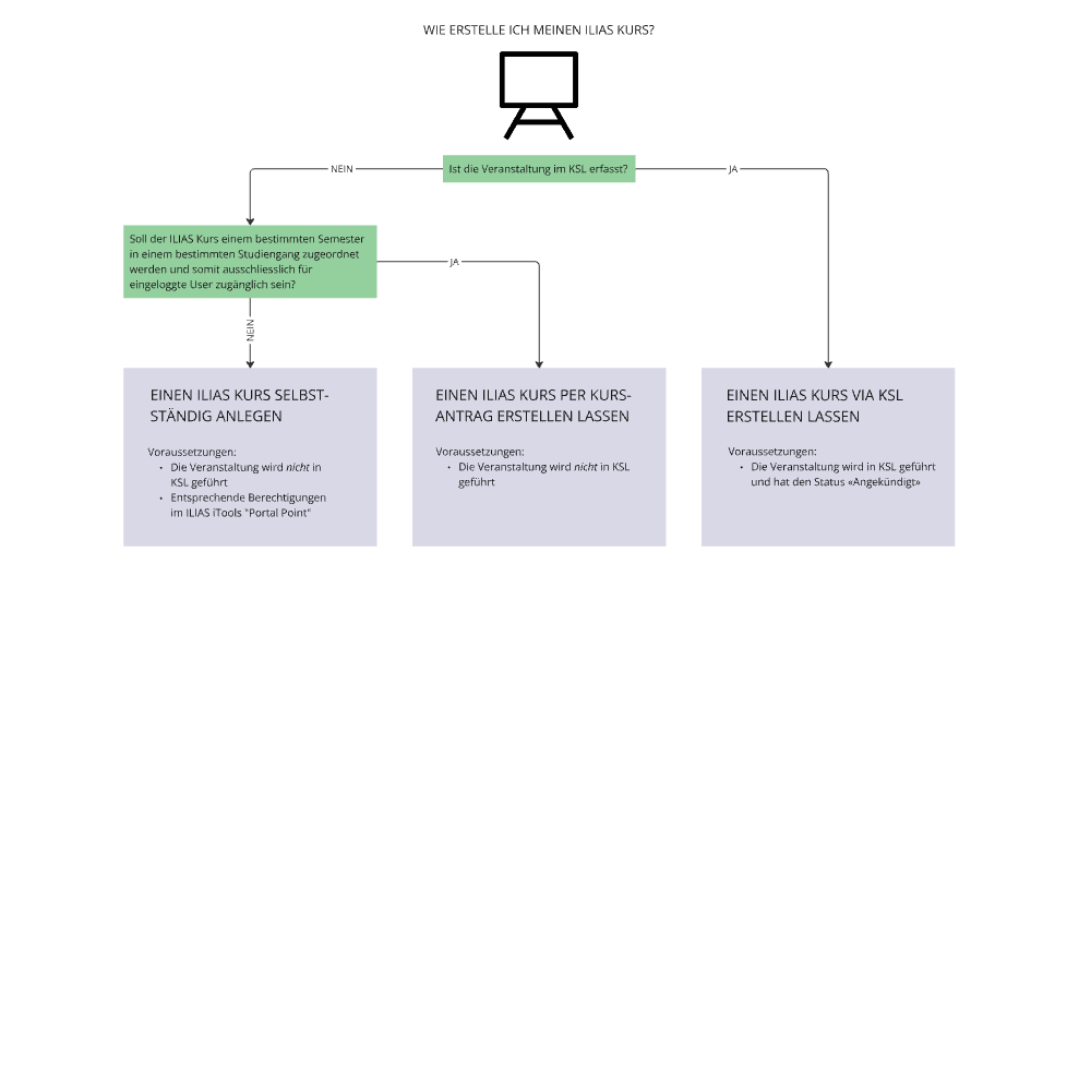
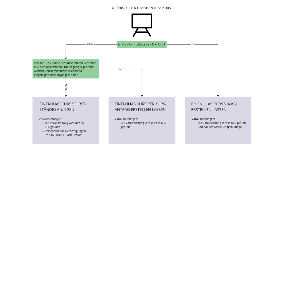
Es stehen drei Varianten zur Erstellung eines ILIAS Kurses an der Uni Bern zur Verfügung. Welche davon die richtige ist, hängt davon ab, ob die Veranstaltung, für die der Kurs erstellt werden soll, im KSL erfasst ist und ob der Kurs einem bestimmten Studiengang und einem bestimmten Semester zugeordnet werden soll:
- Wenn eine Veranstaltung im Kernsystem Lehre (KSL) erfasst ist, kann der ILIAS Kurs direkt über KSL eröffnet werden (siehe 1.1 Einen ILIAS Kurs via KSL erstellen lassen)
- Wenn die Veranstaltung nicht im Kernsystem Lehre (KSL) erfasst ist, kann ein Antrag für einen Arbeitsbereich oder Kurs bei ILUB gestellt werden (siehe 1.2 Einen ILIAS Arbeitsbereich oder Kurs per Antragsformular erstellen lassen).
.
Einen ILIAS Kurs via KSL erstellen lassen
Wenn eine Veranstaltung im Kernsystem Lehre (KSL) erfasst ist und den Status «Angekündigt» hat, kann der ILIAS Kurs direkt über KSL eröffnet werden. An der Uni Bern ist das der Regelfall und trifft auf die meisten Lehrveranstaltungen zu. Sie können auch Veranstaltungen mit mehreren Laufnummern in einem ILIAS Kurs zusammenführen oder mehrere Veranstaltungen (unterschiedliche Stammnummern) in einem ILIAS Kurs zusammenführen.
Gehen Sie im KSL zum Bereich «Beschreibung» des Kurses. | |||||||
Am Ende der Beschreibung im Bereich «Links» können Sie wählen, ob und wie die KSL Veranstaltung mit einem ILIAS Kurs verknüpft werden soll.
| |||||||
Damit der ILIAS Kurs eröffnet werden kann, müssen Sie die Veranstaltung in KSL soweit erfassen, bis sie den Status «Angekündigt» erreicht hat (siehe https://ksl.unibe.ch/KSL/hilfevideos (vorheriger Login in KSL nötig)). |
Es wird automatisiert ein Kurs in ILIAS angelegt. KSL-Stammnummer, Semester, Laufnummer und Titel der Veranstaltung werden aus KSL übernommen (z.B. 409254-HS2016-0: Testkurs XYZ). Zudem wird für jeden hinterlegten Termin eine «Sitzung» (siehe Objektbeschreibung: Sitzung) in ILIAS angelegt. Sitzungen sind für Administrator:innen, Tutor:innen und Mitglieder des Kurses als Termin im ILIAS-Kalender ersichtlich (siehe "Anleitung: Kalender").
Sämtliche in KSL unter «Dozierende» erfassten Dozierende, Administrierende sowie Verantwortliche werden in ILIAS als Administrationspersonen eingeschrieben und erhalten eine Email mit Informationen und Link zum ILIAS Kurs. Personen, die sich noch nie in ILIAS eingeloggt haben, werden erst nach dem ersten Login in ILIAS in den Kurs eingeschrieben (allenfalls in KSL die Veranstaltung nochmals «nach ILIAS übermitteln»).
Objektbeschreibung: Sitzung
Anleitung: Kalender
.
Eine Veranstaltung mit mehreren Laufnummern in einem ILIAS Kurs zusammenführen
Wird ein Kurs mit mehreren Laufnummern in einem ILIAS Kurs zusammengeführt, so werden alle im KSL hinterlegten Termine aller Laufnummernveranstlatungen im ILIAS Kurs als Sitzungen angelegt. Kursadministrator:innen sehen so den scheinbar gleichen Termin mehrfach. Kontaktieren Sie uns, wenn Sie hier andere Lösungen bevorzugen würden.
ilias@unibe.ch
Folgen Sie den unter 1.1 Einen ILIAS Kurs via KSL erstellen lassen aufgeführten Schritten und nehmen Sie zusätzlich folgende Einstellungen im KSL vor:
Aktivieren Sie die Option «Einen einzigen ILIAS-Kurs für alle Laufnummern anlegen (es wird die kleinste Laufnummer verwendet)». | |
Behalten Sie das voreingestellte «Fach» bei. | |
Lassen Sie das zweite Dropdown Menü leer. Die Änderungen von KSL werden im 15- Minuten-Takt an ILIAS weitergegeben. Geben Sie daher die Kurse mit den höheren Laufnummern erst nach der Freigabe des Kurses mit der Laufnummer 0 frei. Ansonsten wird auch für die Kurse mit Laufnummer 1...n jeweils ein eigener ILIAS Kurs erstellt. |
.
Mehrere Veranstaltungen (unterschiedliche Stammnummern) in einem ILIAS Kurs zusammenführen
Werden mehrere Stammnummern in einem ILIAS Kurs zusammengeführt, so werden alle im KSL hinterlegten Termine aller Veranstaltungen im ILIAS Kurs als Sitzungen angelegt. Kursadministrator:innen sehen so den scheinbar gleichen Termin mehrfach. Kontaktieren Sie uns, wenn Sie hier andere Lösungen bevorzugen würden.
ilias@unibe.ch
Beim Zusammenführen mehrerer Veranstaltungen wird unterschieden zwischen «Primär»-Kurs (der Kurs, in dem alle Teilnehmenden hinzugefügt werden sollen) und «Sekundär»-Kurs (der Kurs, von dem alle Teilnehmenden in den Primär-Kurs verschoben werden sollen).
Folgen Sie den unter 1.1 Einen ILIAS Kurs via KSL erstellen lassen aufgeführten Schritten für beide Kurse und nehmen Sie zusätzlich folgende Einstellungen für den Sekundär-Kurs im KSL vor:
Im Sekundär-Kurs aktivieren Sie die Option «Einen einzigen ILIAS-Kurs für alle Laufnummern anlegen (es wird die kleinste Laufnummer verwendet)». | |
Wählen Sie im Sekundär-Kurs das voreingestellte «Fach» des Primär-Kurses aus, falls es vom Fach des Sekundärkurses abweicht. | |
Wählen Sie im Dropdown «Zielveranstaltung» den in KSL bereits freigegebenen Primär-Kurs aus. Die Änderungen von KSL werden im 15- Minuten-Takt an ILIAS weitergegeben. Geben Sie daher den Sekundärkurs erst nach der Einstellung 3 frei. Ansonsten wird auch für den Sekundär-Kurs ein eigener ILIAS Kurs erstellt. |
.
Einen ILIAS Arbeitsbereich oder Kurs per Antragsformular erstellen lassen
Wenn Ihre Veranstaltung nicht in KSL erfasst ist, können Sie einen ILIAS Arbeitsbereich oder Kurs wie folgt beantragen:
Rufen Sie das «Antragsformular für einen Arbeitsbereich im iTools Portal Point» auf. Wenn Sie nur eine kurzfristig ausgerichtete Arbeitsgruppe benötigen, können Sie diese selbständig in der «iTools Collab Corner» erstellen. | |||||||||||||
Füllen Sie das Formular aus.
| |||||||||||||
Klicken Sie auf «Absenden». Nach Erstellung des Arbeitsbereichs bzw. Kurses werden Sie per E-Mail benachrichtigt. |
Einen ILIAS Kurs selbständig im Bereich Portal Point in iTools erstellen
Sollten Sie nach der Formularbestellung eine leere Arbeitsumgebung zur Verfügung gestellt erhalten, können Sie einen eigenen Kurs mit der Aktion «Objekt hinzufügen» > «Kurs» anlegen.
.
.
2. Einstellungen anpassen
Für ILIAS Kurse, die via KSL erstellt wurden, müssen bestimmte Einstellungen direkt im KSL vorgenommen werden (z.B. Titel ändern, neue Termine erstellen). Für Kurse mit Terminen in der Zukunft werden die Änderungen automatisch synchronisiert und ca. 60min später in ILIAS ersichtlich sein. Sie können die Neuübermittlung nach ILIAS von KSL aus über das Veranstaltungsliste und den Button „Nach ILIAS übermitteln“ manuell anstossen. Kurse ohne Termine in der Zukunft werden nicht automatisch nach ILIAS synchronisiert. Das betrifft also alle Kurse aus vergangenen Semestern. Vergangene Veranstaltungen (insbesondere der Humanmedizin) sollten nicht mehr manuell übermittelt werden.
.
Grundeinstellungen vornehmen
Gehen Sie in Ihrem Kurs zum Register «Einstellungen». | |
Sie können den Titel Ihres Kurses anpassen.
Wird in KSL ein «Kurztitel» eingetragen, wird dieser von ILIAS als Kurstitel übernommen. Ist kein Kurztitel vorhanden, wird der normale Titel von KSL für den ILIAS Kurs verwendet. | |
Sie können eine «Beschreibung» für Ihren Kurs eingeben, z.B. um Kurse mit unterschiedlichen Gruppen (a, b, c) zu kennzeichnen. Die «Beschreibung» im ILIAS ist nicht identisch mit dem Beschreibungsfeld in KSL. KSL erlaubt lange Texte, welche nicht in das ILIAS-Beschreibungsfeld übernommen werden. Beschreibungen aus KSL werden stattdessen ins ILIAS-Feld «Kursbeschreibung» übernommen. Dies wird nicht aktualisiert und kann manuell in ILIAS unter «Einstellungen» > Untermenü «Kursinfo» angepasst werden. | |
Unter «Veranstaltungszeitraum» können Sie angeben, wann die Veranstaltung stattfindet. Die Eingabe ist rein informativ und hat keine Auswirkungen auf den Zugriff des Kurses. |
.
Den Kurszugriff für Studierende regeln
Wenn Ihr Kurs über KSL eröffnet wurde und Sie die Anmeldung über KSL organisieren (siehe 1.1 Einen ILIAS Kurs via KSL erstellen lassen), müssen Sie in Ihrem ILIAS Kurs keine Anpassungen bzgl. Kurszugriff vornehmen. Wenn Ihr Kurs im KSL so eingestellt, dass dort keine Anmeldung möglich ist bzw. wenn Ihr Kurs nicht im KSL geführt wird, müssen Sie in ILIAS den Kurszugriff festlegen. Der Kurszugriff für Studierende wird in den Abschnitten «Verfügbarkeit» und «Selbstständiger Beitritt durch Benutzer» geregelt.
Gehen Sie in Ihrem Kurs zum Register «Einstellungen». | |||||||||
Setzen Sie spätestens vor Semesterstart Ihren ILIAS Kurs «Online». Nur so erhalten Studierende Zugriff auf Ihre Materialien und ILIAS-Objekte. Wenn Ihr ILIAS Kurs über KSL eröffnet wurde, ist er standardmässig bereits «online». Sie können ihn – um den Kurs in Ruhe vorzubereiten – wieder offline stellen und zu einem gewünschten Zeitpunkt wieder veröffentlichen, oder sie können einen «Ordner» Typ «Versteckter Ordner» erstellen (siehe Objektebeschreibung: Ordner) und dort Ihre Materialien geschützt vor den Kursmitgliedern vorbereiten. Objektbeschreibung: Ordner | |||||||||
Falls Sie den ILIAS Kurs für Studierende nur temporär zugänglich machen wollen (z.B. nur während des Semesters), sollten Sie den «Zeitraum» anpassen und die Begrenzung entsprechend einstellen. Ausserhalb dieses Zeitraums können Studierende nicht auf den Kurs zugreifen. Die Einstellung «online» muss in jedem Fall auch aktiviert sein (vgl. Punkt 2). | |||||||||
Legen Sie unter «Beitrittsverfahren» fest, wie Teilnehmende Ihrem Kurs beitreten können.
| |||||||||
Wenn Sie die Option «Beitritt per Link» aktivieren, erscheint ein Registrierungslink. Dieser enthält einen Code, der es ermöglicht, dem Kurs direkt beizutreten. Diese Option ist unabhängig vom gewählten Beitrittsverfahren, so dass das Einschreiben auch ohne Eingabe des Passwortes oder Bestätigung funktioniert. Der Beitritt per Link ist vor allem dann sinnvoll, wenn Sie genau wissen, wer in Ihren Kurs eingeschrieben werden soll. In diesem Fall können Sie den betreffenden Personen den Registrierungslink z.B. per E-Mail zuschicken. Die Kursmitglieder klicken darauf, müssen sich in ILIAS anmelden, werden sofort auf Ihren Kurs umgeleitet und direkt eingeschrieben. | |||||||||
Nutzen Sie «Zeitlich begrenzter Beitritt», falls Sie Anmeldefristen für die Studierenden festlegen möchten. Sind die Anmeldefristen bereits im KSL hinterlegt, müssen sie hier nicht nochmals eingegeben werden. | |||||||||
Falls Sie die Mitgliederzahl Ihres Kurses begrenzen möchten, können Sie die maximale Anzahl Mitglieder mit der Option «Begrenzte Mitgliederanzahl» angeben. Zusätzlich haben Sie die Möglichkeit, von ILIAS eine Warteliste führen zu lassen, wenn die Maximalzahl erreicht wurde. Optional lässt sich auch eine «Minimale Anzahl» festlegen. In diesem Fall werden Sie nach dem festgelegten Anmeldeschluss per Email informiert, sollte die minimale Teilnehmerzahl nicht erreicht worden sein. Um die Benachrichtigung zu erhalten, müssen Sie im Register «Mitglieder» neben den Administrator:innen die Checkbox «Benachrichtigung» aktivieren (siehe 4.1 Kursmitgliedschaften einsehen & exportieren). Ist ein Kurs mit einer Mitgliederbeschränkung versehen, ist für die Studierenden von aussen sichtbar, wie viele «freie Plätze» noch vorhanden sind. |
.
Die Kursdarstellung anpassen
Sie haben diverse Möglichkeiten mittels der Kurseinstellungen die Darstellung Ihres Kurses anzupassen. Um Ihren Kurs darüber hinaus zu layouten und gestalten, steht zusätzlich der Seiteneditor zur Verfügung (siehe Objektbeschreibung: Seiteneditor).
Gehen Sie in Ihrem Kurs zum Register «Einstellungen». | |
Sie können ein eigenes Icon für den Kurs hochladen. | |
Unter «Kachelbild» können Sie für den Kurs ein Kachelbild hochladen (siehe auch Anleitung: Kacheldesign inkl. Kachelbildvorlagen). Beachten Sie beim Einfügen von Bildern bitte immer die empfohlenen Bildgrössen. Hinweise zu Bildgrössen auf ILIAS | |
Aktivieren Sie die Präsentationsansicht «Kacheln», wenn die Inhalte des Kurses nicht als Liste, sondern als Kacheln dargstellt werden sollen. | |
Wählen Sie die «Ansicht» Ihrer Inhalte:
| |
Wählen Sie die «Sortierung» Ihrer Inhalte. Die Sortierung findet immer innerhalb der gewählten «Ansicht» statt.
|
.
Zusätzliche Funktionen einstellen
Je nach Wunsch oder auch didaktischer Ausrichtung Ihres Kurses können unter «Zusätzliche Funktionen» weitere Kurseinstellungen vorgenommen werden:
Gehen Sie in Ihrem Kurs zum Register «Einstellungen». | |
Sie können unter «Neuigkeiten» einstellen, ob Kursmitglieder automatisch über Änderungen am Kurs per Email informiert werden sollen, oder ob Sie sogar eine «Timeline»-Darstellung Ihrer Nachrichten anzeigen möchten. | |
Standardmässig wird allen Kursmitgliedern eine «Mitgliedergalerie» angezeigt (siehe 4.2 Mitgliedergalerie einsehen). Sie können diese deaktivieren, wenn es wichtig ist, dass die Anonymität der Kursmitglieder gewahrt bleibt oder Sie die Kommunikation unter diesen verhindern möchten. | |
Sie können festlegen, wem die Option «Mail an Mitglieder» (siehe 4.9 Email an Kursmitglieder senden) zur Verfügung stehen soll. | |
Wenn Sie Ihren Kursmitgliedern erlauben, Kursinhalte als Favoriten hinzuzufügen, können sie direkt nach dem Login über den «Arbeitsraum» auf diese zugreifen, ohne zuerst an die richtige Stelle navigieren zu müssen. |
.
Kursspezifische Angaben zur Person erheben & einsehen
Als Administrator:in haben Sie innerhalb Ihres ILIAS Kurses die Möglichkeit, zusätzliche Angaben zu Kursteilnehmenden zu erheben. Dies können zum Beispiel Informationen zu bisherigen Abschlüssen, Fachzugehörigkeiten, Studienbereichen sein, die nicht Teil der mitgelieferten Angaben des Persönlichen Profils sind.
Das Formular zum Ausfüllen dieser Daten wird beim Zugriff auf den Kurs allen Benutzer:innen angezeigt, die die gewünschten Informationen noch nicht angegeben haben.
Falls Sie die Matrikelnummern Ihrer Studierenden erfragen möchten, beachten Sie bitte den Datenschutz (siehe"Weisungen zum Datenschutz im IT-Bereich der Universität Bern"). Bei der Einforderung von Matrikelnummern über ILIAS muss gewährleistet werden, dass nur Lehrende Zugriff auf diese Daten haben. Bitte überprüfen Sie in diesem Fall die ILIAS-Administrator:innen und weisen Sie, falls nötig, unberechtigten Personen die Rolle Tutor:innen zu und deaktivieren Sie im Kurs unter «Rechte» für Kurstutor:innen die Option «Mitglieder verwalten» (siehe 4.6 Rollen zuweisen & Rechte vergeben).
Weisungen zum Datenschutz im IT-Bereich der Universität Bern
Gehen Sie in Ihrem Kurs zum Register «Einstellungen» und dort zum Sub-Register «Personenbezogene Angaben». | |
Klicken Sie auf «Neues Datenfeld anlegen». | |
Geben Sie dem Datenfeld einen Namen. | |
Wählen Sie den entsprechenden Datenfeldtyp:
| |
Definieren Sie das Datenfeld als «Pflichtfeld», wenn diese Angabe obligatorisch anzugeben ist. Im Falle eines Pflichtfeldes können Kursmitglieder erst wieder auf die Kursinhalte zugegreifen, wenn sie das Feld ausgefüllt haben. Auch Personen, die sich auf eine Warteliste setzen wollen, müssen die Pflichtfelder angeben. | |
Speichern Sie Ihre Eingaben. |
Um bereits erhobene kursspezifischen Angaben zur Person einzusehen, gehen Sie wie folgt vor:
Gehen Sie in Ihrem Kurs zum Register «Mitglieder». | |
Klicken Sie auf «Spalten». | |
Aktivieren Sie das gewünschte Datenfeld. | |
Klicken Sie auf «Aktualisieren». | |
Das Datenfeld mit der entsprechenden Auswahl jedes einzelnen Mitglieds ist nun als neue Spalte in der Tabelle einsehbar. Sie können die Daten auch exportieren (siehe 4.1 Kursmitgliedschaften einsehen & exportieren). |
.
3. Kursinhalte anlegen
.
Kursobjekte erstellen
Sie können Ihrem Kurs beliebige Kursobjekte (z.B. Ordner und Dateien, Foren, Gruppen, Wiki, Blogs, Lernmodule etc.) hinzufügen. Eine Übersicht mit Kurzbeschreibungen aller Objekte finden Sie im Supportbereich unter Objekte im Überblick.
Gehen Sie zum Register «Inhalt». | |
Klicken Sie auf «Neues Objekt hinzufügen». | |
Klicken Sie auf das gewünsche Objekt, um mit der Erstellung zu beginnen. Detaillierte Anleitungen zu jedem Objekt finden Sie im ILIAS Support Bereich unter "Anleitungen". Anleitungen |
.
Inhalte aus einem früheren Kurs kopieren
Möchten Sie bereits erstellte ILIAS Objekte (Dateien, Übungen, Lernmodule, etc.) aus einem früheren Kurs in einen neuen Kurs kopieren, führen Sie nachfolgende Schritte durch. Wenn Sie zusätzlich Gestaltungselemente kopieren möchten, müssen Sie dies vorab tun (siehe Anleitung: Seiteneditor).
Rufen Sie in ILIAS den Kurs auf, in dem Sie Inhalte einfügen möchten. | |
Gehen Sie im Register «Inhalt» zum Sub-Register «Verwalten». | |
Klicken Sie auf «Inhalte übernehmen». | |
Navigieren Sie in der Baumstruktur zu Ihrem früheren Kurs. Wählen Sie ihn aus und klicken Sie auf «Weiter». | |
Ihnen werden nun alle Materialien dieses Kurses aufgelistet. Wählen Sie für jedes Kursobjekt, ob Sie es «Kopieren», «Verknüpfen» oder «Auslassen» möchten. Die Option «Kopieren» erstellt eine unabhängige Kopie des Originals. Beide Objekte können unabhängig voneinander bearbeitet werden. Die Option «Verknüpfen» erstellt eine abhängige Kopie des Originals. Änderungen an einem der beiden Objekte werden immer auch für das zweite Objekt übernommen. | |
Klicken Sie auf «Inhalte übernehmen». |
.
4. Mitglieder verwalten
Das Verwalten von Mitgliedern ist dann uneingeschränkt möglich, wenn Sie Ihren Kurs via KSL ohne Anmeldung («keine Teilnahmen/Abmeldung in KSL – Beitritt in ILIAS möglich») oder ohne KSL erstellt haben (siehe 1. Einen ILIAS Kurs erstellen (lassen)).
Wenn Sie Ihren Kurs via KSL mit der Option «Teilnahmen/Abmeldungen werden aus KSL nach ILIAS übertragen» erstellt haben (siehe 1.1 Einen ILIAS Kurs via KSL erstellen lassen), wird die Teilnehmendenverwaltung grundsätzlich direkt von KSL übernommen und automatisiert nach ILIAS übertragen. Das bedeutet, dass die in KSL eingeschriebenen Studierenden in Ihrem Kurs aktualisiert werden. Folgende Punkte sollten Sie in diesem Fall beachten:
- Studierende, denen Sie in Ihrem ILIAS Kurs eine andere Rolle (z.B. Administrator oder Tutor) zuweisen (siehe 4.6 Rollen zuweisen & Rechte vergeben), werden immer wieder auf «Kursmitglied» zurückgestuft, wenn Sie von KSL als «Teilnehmende» übertragen werden. Wir empfehlen, Studierende, die die Veranstaltung als Teilnehmerin besuchen und gleichzeitig eine Tutoren-Rolle einnehmen, mit einem separaten Campus Account/ILIAS Account manuell einzuschreiben. Alternativ können im ILIAS-Account beide Rollen (Kursmitglied und Kurstutor) zugeordnet werden.
- Nebst den in KSL angemeldeten Studierenden, können Sie jederzeit manuell weitere Personen als Mitglieder, Administrator:innen oder Tutor:innen in Ihren ILIAS Kurs aufnehmen (siehe 4.5 Kursmitglieder manuell hinzufügen)
.
Kursmitgliedschaften einsehen & exportieren
Im Register «Mitglieder» sind alle Personen aufgeführt, welche auf den Kurs zugreifen können. Dazu gehören Kursmitglieder (meistens Studierende), Tutoren (häufig Assistierende oder Tutor:innen) und Kursadministrierende (meistens Dozierende, Assistierende, Verantwortliche der Veranstaltung).
Gehen Sie in Ihrem Kurs zum Register «Mitglieder». | |
Die Tabelle lässt sich über verschiedene Spalten sortieren. Mit der Spalte «Rollen» können alle Personen nach Kursadministrator, Kurstutor und Kursmitglied sortiert werden. | |
Über «Filter anzeigen» können Sie nach Rollen und Namen filtern. | |
Über «Spalten» können Sie sich weitere Informationen zu den eingeschriebenen Studierenden anzeigen lassen, inkl. der kursspezifischen Angaben zur Person (siehe 2.5 Kursspezifische Angaben zur Person erheben & einsehen). | |
Sie können Mitglieder entfernen, in dem Sie die Person auswählen, im Dropdown Menü die Option «Entfernen» wählen und auf «Ausführen» klicken. Wenn Ihr ILIAS Kurs via KSL erstellt wurde und Sie Studierende nur aus Ihrem ILIAS Kurs löschen, werden diese automatisch gemäss KSL wieder in Ihren ILIAS Kurs als Mitglieder eingeschrieben. Nehmen Sie Abmeldungen daher immer in KSL vor. Studierende, die sich selbst in KSL abgemeldet haben oder von Ihnen in KSL abgemeldet wurden, werden nach ca. 60min auch aus dem ILIAS Kurs ausgeschrieben. |
Um die Liste der eingeschriebenen Personen zu exportieren, gehen Sie wie folgt vor:
Gehen Sie im Register «Mitglieder» zum Sub-Register «Export der Teilnehmendendaten». | |
Klicken Sie auf «CSV-Export starten» oder «Starte Excel-Export». | |
Aktivieren Sie die Daten, die Sie in den Export einschliessen möchten. Hier stehen auch die «Personenbezogenen Angaben» (siehe 2.5 Kursspezifische Angaben zur Person erheben & einsehen) zur Auswahl zur Verfügung. | |
Klicken Sie auf «CSV-Export starten» bzw. «Starte Excel-Export». | |
In der Tabelle werden Ihnen alle erstellten Exportdateien angezeigt. Klicken Sie auf «Download», um diese herunterzuladen. |
.
Mitgliedergalerie einsehen
In der «Mitgliedergalerie» können Sie sämtliche Benutzer Ihres Kurses einsehen. Je nachdem, welche Daten die einzelnen Mitglieder unter «Profil und Datenschutz» freigegeben haben (siehe Anleitung: ILIAS 1x1), können hier ein Bild, das Profil und weitere Angaben eingesehen werden. Falls ein Mitglied ein Portfolio bzw. persönliche Daten freigeschaltet hat, können Sie dieses ebenfalls einsehen.
Die Mitgliedergalerie ist das einzige Sub-Register in «Mitglieder», das, je nach Einstellung, auch Kursmitglieder einsehen können (siehe 2.4 Zusätzliche Funktionen einstellen).
Gehen Sie zum Register «Mitglieder» und dort zum Sub-Register «Mitgliedergalerie». | |
Klicken Sie auf den Namen, um das ganze Profil einer Person einzusehen (nur möglich, wenn es freigegeben ist). | |
Klicken Sie auf das Aktionen-Menü, um weitere Kontaktmöglichkeiten zu erhalten. |
.
Kontaktperson festlegen (Tutorielle Betreuung)
Sie können eine oder mehrere Administrator:innen als «Tutorielle Betreuung» definieren. Eine Kontaktperson kann die Lehrperson der Veranstaltung, die Studienberatung des Instituts oder eine beliebige andere Person sein, die Studierenden Auskunft über diese Veranstaltung erteilen kann. Wir empfehlen Ihnen, mindestens eine Person als tutorielle Betreuung festzulegen, damit Studierende und Personen, die nicht im Kurs eingeschrieben sind, wissen, an wen sie sich bei Fragen zur Veranstaltung wenden können.
Gehen Sie in Ihrem Kurs zum Register «Mitglieder». | |
Aktivieren Sie neben den Administrator:innen die Checkbox in der Spalte «Tutorielle Betreuung». | |
Klicken Sie auf «Speichern». |
Die Kontaktdaten (Name, Vorname und Link zur ILIAS-Email) der tutoriellen Betreuung können auf der Info-Seite des Kurses eingesehen werden. Damit mehr Informationen sichtbar werden, muss die Kontaktperson die Daten in ihrem Persönlichen Profil freigeben (siehe "Anleitung: ILIAS 1x1").
Anleitung: ILIAS 1x1
.
Beitritt bestätigen (Selbstbeitritt)
Haben Sie die Option «Beitritt nach Bestätigung» gewählt (siehe 2.2 Den Kurszugriff für Studierende regeln), müssen Sie den Antrag annehmen oder ablehnen. Gehen Sie wie folgt vor:
Gehen Sie zum Register «Mitglieder». | |
Unter «Aufnahmeanträge» wählen Sie die Studierenden aus, deren Antrag Sie annehmen bzw. ablehnen möchten. | |
Wählen Sie einzelne oder alle Studierenden aus und wählen Sie im Dropdown Menü «Zuweisen» (für eine Annahme) bzw. «Antrag ablehnen». | |
Klicken Sie «Ausführen». |
.
Kursmitglieder manuell hinzufügen
Mitglieder können durch Kursadministrator:innen manuell dem Kurs hinzugefügt werden. In der Regel haben Sie die Administrationsrechte für jene Kurse, die Sie entweder selber erstellt haben oder in denen Sie die entsprechende Rechte von anderen Administrator:innen erhalten haben.
Gehen Sie zum Register «Mitglieder». | |||||
Suchen Sie die Person, die Sie dem Kurs hinzufügen möchten.
| |||||
Wählen Sie aus, welche Rolle die Person in dem Kurs haben soll. | |||||
Klicken Sie auf «Hinzufügen» bzw. «Ausführen». |
.
Rollen zuweisen & Rechte vergeben
In einem Kurs haben Sie die Möglichkeit, bestimmten Personen in Ihrem Kurs Tutor:innen- und/oder Administrationsrechte zu geben. Administrator:innen haben alle Rechte innerhalb eines Kurses, Tutor:innen etwas weniger Rechte und Mitglieder stärker eingeschränkte Rechte. Falls die Person noch nicht im Kurs erfasst ist, können Sie diese direkt als Administrator:in oder Tutor:in aufnehmen (siehe 4.5 Mitglieder manuell hinzufügen). Ist die Person bereits im Kurs und soll eine andere Rolle erhalten, gehen Sie wie folgt vor:
Gehen Sie zum Register «Mitglieder». | |
Suchen Sie in der Tabelle die Person, deren Rolle Sie ändern möchten. Öffnen Sie das Aktionenmenü und klicken Sie auf «Bearbeiten». | |
Wählen Sie aus, welche Rolle die Person in dem Kurs haben soll. Sie können mehrere Rollen mit dem Tastenkürzel ctrl bzw. cmd markieren und zuweisen. | |
Klicken Sie auf «Speichern». |
.
Gruppenmitgliedschaften verwalten
Sie haben die Möglichkeit, Ihre Kursmitglieder in bestehende Gruppen (siehe Objektbeschreibung: Gruppe) einzuschreiben.
Gehen Sie in Ihrem Kurs zum Register «Mitglieder» und dort zum Sub-Register «Gruppenmitgliedschaften». | |
Wählen Sie die Mitglieder aus, die Sie der gleichen Gruppe hinzufügen möchten. | |
Wählen Sie im Dropdown Menü die Gruppe aus, der Sie die ausgewählten Mitglieder hinzufügen möchten. | |
Klicken Sie «Zu Gruppe hinzufügen». | |
In der Spalte «Gruppen» werden die Gruppenzugehörigkeiten aufgeführt. Sie können von hier aus verschiedene Gruppenmitgliedschaften beenden. |
.
Definitive Teilnahme an Sitzungen einsehen
Wenn Sie in Ihrem Kurs mit Sitzungen arbeiten und in der Teilnehmerverwaltung der Sitzung die definitive Teilnahme erfasst haben (siehe Anleitung: Sitzung), können Sie im Kurs eine Übersicht aller Mitglieder einsehen, die definitiv an einer Sitzung teilgenommen haben.
Gehen Sie im Register «Mitglieder» zum Sub-Register «Sitzungen». | |
Hier wird Ihnen eine Tabelle mit allen Sitzungen und Kursmitgliedern angezeigt. Für jedes Kursmitglied können Sie sehen, ob es an der Sitzung teilgenommen hat oder nicht. | |
Wenn Sie mit der Maus über eine Spaltennummer der Sitzungen gehen, erhalten Sie weitere Informationen zur Sitzung. | |
Mit Klick auf «CSV-Export» können Sie die Übersicht exportieren. |
.
Email an Kursmitglieder senden
Gehen Sie zum Register «Mitglieder». | |||||
Klicken Sie auf den Button «Mail an Mitglieder».
|
.
5. Einem Kurs beitreten
.
Beitritt für reguläre Studierende
Die Semesterplanung und -organisation erfolgt für reguläre Studierende in den meisten Fällen in und via KSL (www.ksl.unibe.ch). Die Anmeldung für eine Veranstaltung bzw. der Beitritt in die ILIAS Kurse können auf zwei Arten erfolgen:
- Einschreibung in den ILIAS Kurs durch Ihre Anmeldung in KSL (siehe Beitritt via KSL)
- Keine Anmeldung in KSL, Beitritt zum ILIAS Kurs direkt in ILIAS (siehe Beitritt direkt in ILIAS)
Um sich korrekt und problemlos in einen ILIAS Kurs einschreiben zu können, müssen Sie zunächst prüfen, ob der Kurs durch KSL oder direkt in ILIAS administriert wird.
Rufen Sie im KSL die Kurzansicht Ihrer gewünschten Veranstaltung auf. | |
Wenn Sie im Abschnitt ILIAS-Link einen Link zum ILIAS Kurs finden, wissen Sie, dass ein ILIAS Kurs zur Begleitung der Veranstaltung erstellt wurde. | |
An gleicher Stelle erfahren Sie auch, ob Sie sich in KSL für die Veranstaltung anmelden müssen (siehe Beitritt via KSL), oder direkt in ILIAS dem Kurs beitreten können (siehe Beitritt direkt in ILIAS). |
.
Beitritt via KSL
Suchen Sie im KSL den gewünschten Kurs und klicken Sie auf «Aufnehmen in Planung». | |
Gehen Sie zur «Planungsansicht». | |
Öffnen Sie bei den violett hinterlegten Kurs das Dropdown Menü und wählen Sie «An/Abmelden». | |
Bestätigen Sie die Auswahl, indem Sie bei der «Lehrveranstaltung» auf «Teilnehmen» klicken. Ihre Anmeldung wird automatisch innerhalb von 60 Minuten aus KSL nach ILIAS übertragen. |
.
Beitritt direkt in ILIAS
Rufen Sie im KSL die Kurzansicht Ihrer gewünschten Veranstaltung auf. | |
Klicken Sie in der Veranstaltungsausschreibung auf den Link «ILIAS». Sie werden auf die Login-Seite von ILIAS weitergeleitet. | |
Melden Sie sich in ILIAS mit Ihrem eigenen Campus Account an. Akzeptieren Sie anschliessend die Nutzungsvereinbarungen, wenn Sie sich das erste Mal einloggen. | |
Klicken Sie auf «Beitreten». Von diesem Moment an sind Sie im ILIAS Kurs eingetragen. Es ist möglich, dass Sie aufgefordert werden, einmalig ein Beitrittspasswort einzutippen. Dieses erhalten Sie von der kursverantwortlichen Person (in der Regel der/die Dozierende). |
.
Zugriffsprobleme lösen
Wenn Sie Probleme haben, auf einen bestimmten ILIAS- Kurs zuzugreifen oder einem beizutreten, kann dies unterschiedliche Gründe haben:
Sie sehen keinen Button «Beitreten»:
| |
Sie erhalten eine Rückmeldung, dass der angefragte Kurs noch nicht verfügbar ist:
| |
Sie erhalten eine Fehlermeldung, dass Sie keine Berechtigung haben, auf den Kurs zuzugreifen:
|
Sollte keiner der Fälle auf Ihr Problem zutreffen oder kommen Sie nicht weiter, wenden Sie sich an ilias@unibe.ch. Geben Sie bei Anfragen die Stammnummer Ihres Kurses und den Kurstitel an (z.B. «187-HS2020-0 Einführung in die Politikwissenschaft I»).
.
Beitritt für Hörer:innen
Hörerinnen und Hörer können sich zwar wie reguläre Studierende im Vorlesungsverzeichnis KSL für Kursteilnahmen anmelden, sie sollten sich aber mit den Kursleitenden in Verbindung setzen - insbesondere, wenn der gewünschte Kurs Zulassungsvoraussetzungen hat oder andere Besonderheiten vorliegen. Sie können den Zugriff auf die Kursmaterialien in ILIAS auch direkt bei den Kursleitenden anfragen. Die Kursleitenden können Sie manuell in den Kurs aufnehmen (siehe 4.5 Mitglieder manuell hinzufügen).
Melden Sie sich auf ILIAS an. Um sich im System anmelden zu können, benötigen Sie einen gültigen Campus Account (CA) und eine edu-ID. Den CA erhalten Sie bei der Anmeldung als Hörer:in von der Abteilung ZIB (Zulassung, Immatrikulation und Beratung). Fürs Login müssen Sie diesen Campus Account einmalig mit einer edu-ID verknüpfen. Schritt-für-Schritt- Anleitung | |
Klicken Sie auf oben rechts auf den Profilbutton und wählen Sie das Menü «Profil und Datenschutz». | |
Notieren Sie sich den Anmeldenamen Ihres ILIAS-Accounts. | |
Kontaktieren Sie den/die Dozent:in Ihres Kurses und weisen Sie Folgendes vor:
Beispiel-Email Sehr geehrte Dozierende |
.
6. Einen Kurs löschen
Wenn Ihr ILIAS Kurs via KSL erstellt wurde (siehe 1.1 Einen ILIAS Kurs via KSL erstellen lassen), müssen Sie zunächst die Einstellungen im KSL anpassen. Gehen Sie ins KSL und stellen Sie in der gewünschten Veranstaltungsausschreibung unter «Beschreibung» den «Link zu ILIAS» wie folgt ein: «Keinen ILIAS-Kurs anlegen». Wenn Sie das nicht tun, wird 30-60min nach Löschung des ILIAS Kurses wieder ein neuer ILIAS Kurs angelegt. | |
Rufen Sie in ILIAS den Kurs auf, den Sie löschen möchten. | |
Klicken Sie im Breadcrumb auf die vorgelagerte Kategorie, so dass Sie sich direkt ausserhalb des Kurses befinden. | |
Öffnen Sie das Aktionen-Menü des Kurses. | |
Wählen Sie «Löschen». | |
Bestätigen Sie, dass Sie den Kurs wirklich löschen wollen. |
Zuletzt geändert: 7. Okt 2025, 09:15, Reichel, Sibylle [s.reichel1]















































