ILIAS Support (English)
Reiter
Manual: Course
Deutsch | English
Manual: Course

1.1 Have an ILIAS course created via KSL
1.2 Have an ILIAS course created via course request
1.3 Create an ILIAS course by yourself
2.1 General settings
2.2 Manage course access for students
2.3 Choose presentation
2.4 Additional settings
2.5 Collect & view course-specific user data
3.1 Create course objects
3.2 Copy content from a previous course
4.1 View & export course memberships
4.2 View members gallery
4.3 Specify contact person (tutorial support)
4.4 Confirm join request
4.5 Add course members manually
4.6 Assign roles & permissions
4.7 Manage group memberships
4.8 View definitive session attendance
4.9 Send emails to course members
5.1 Enrollment for regular students
5.2 Enrollment for auditors
.
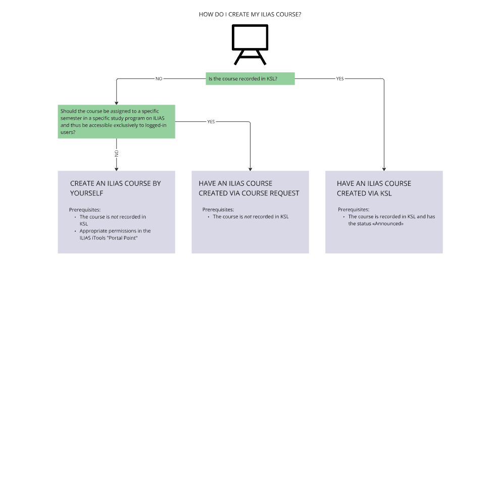
1. Create an ILIAS course
There are three ways to create an ILIAS course at the University of Bern. Which one is appropriate for you depends on whether the class for which the course is to be created is recorded in KSL and whether the course is to be assigned to a specific study program and a specific semester:
- If a course is recorded in KSL, the ILIAS course can be opened directly via KSL (see 1.1 Have an ILIAS course created via KSL)
- If a course is notrecorded in KSL, you can submit a course request to ILUB (see 1.2 Have an ILIAS course created via course request) or create a course yourself in the ILIAS iTools (see 1.3 Create an ILIAS course by yourself).
.
Have an ILIAS course created via KSL
If a course is recorded in KSL and has the status «Announced», the ILIAS course can be opened directly via KSL. This is the default procedure at the University of Bern and applies to most courses. You can also [[Manual: Course#Anker1.1.1|merge a course with multiple sequence numbers into one ILIAS course]] or merge multiple courses (different root numbers) into one ILIAS course.
In KSL, go to the «Description» of the course. | |||||||
At the end of the description in the «Links» section, you can choose if and how the KSL course should be linked to an ILIAS course.
| |||||||
To create an ILIAS course, you have to complete course registration in KSL until it has reached the status «Announced» (see https://ksl.unibe.ch/KSL/hilfevideos (prior login in KSL required)). |
A course is automatically created in ILIAS. The KSL root number, semester, sequence number, and course title are imported from KSL (e.g., 409254-HS2016-0: Test course XYZ). In addition, a «Session» (see "Item description: Session") is created in ILIAS for each course date entered in KSL. Sessions are listed as appointments in the ILIAS calendar for administrators, tutors, and course members (see "Item description: Calendar").
All lecturers, administrators, and course coordinators registered in KSL under «Lecturers» are enrolled in ILIAS as administrators and receive an email with information and a link to the ILIAS course. Persons who have never logged in to ILIAS will only be enrolled in the course after their first login to ILIAS (if necessary, «Export to ILIAS» again).
Item description: Session
Item description: Calendar
.
Merge a course with multiple sequence numbers into one ILIAS course
If several sequence numbers are merged into one ILIAS course, all course dates entered in KSL will be created as sessions in the ILIAS course. Course administrators will thus see what appears to be the same session multiple times. Contact us if you prefer other solutions here: ilias@unibe.ch
Follow the steps listed under 1.1 Have an ILIAS course created via KSL and change the following settings in KSL:
Select the «Create only one single ILIAS course for all sequence numbers (using lowest sequence number)» option. | |
Keep the preselected «Subject». | |
Leave the second dropdown menu empty. The changes made by KSL are passed on to ILIAS every 15 minutes. Therefore, only activate/approve the courses with the higher sequence numbers after activating/approving the course with sequence number 0. Otherwise, a separate ILIAS course will be created for each of the courses with sequence numbers 1...n. |
.
Merge multiple courses (different root numbers) into one ILIAS course
If several root numbers are merged into one ILIAS course, all course dates entered in KSL will be created as sessions in the ILIAS course. Course administrators will thus see what appears to be the same session multiple times. Contact us if you prefer other solutions.
ilias@unibe.ch
When merging multiple courses, a distinction is made between the «Primary» course (the course where all participants are registered) and the «Secondary» course (the course from which all participants are to be moved to the primary course).
Follow the steps listed under 1.1 Have an ILIAS course created via KSL for both courses and change the following settings the and secondary course in KSL:
In the secondary course, select the «Create only one single ILIAS course for all sequence numbers (using lowest sequence number)» option. | |
In the secondary course, keep the preselected «Subject». | |
Open the dropdown «Existing ILIAS course» and select the already released primary course. KSL changes are pushed to ILIAS every 15 minutes. Therefore, complete steps 3 and 4 within 15 minutes. Otherwise, a separate ILIAS course will be created for the secondary course. |
.
Have an ILIAS course created via course request
If your course is not recorded in KSL, you can request an ILIAS course as follows:
Go to the «ILIAS Course Request Form». | |||||||||||||
Fill out the form.
| |||||||||||||
Click on «Submit». You will be notified by email once the course has been created. |
Create an ILIAS course yourself in the Portal Point area in iTools
If you are provided with an empty work environment after submitting your order, you can create your own course using the Add new object > Course action.
.
Create an ILIAS course by yourself
If your course is not recorded in KSL, you can create an ILIAS course on your own. Independent creation of ILIAS courses is only possible in the iTools and requires the appropriate permissions in the selected section of the iTools. If necessary, please contact ilias@unibe.ch.
Go to the iTools. | |
Select one of the predefined categories and, if necessary, a subcategory. | |
Add your own course within the category via «Add New Item». |
.
2. Adjust settings
For ILIAS courses created via KSL, certain settings must be made directly in KSL (e.g. change title, create new dates). For courses with dates in the future, the changes will be synchronized automatically and will be visible in ILIAS about 60min later. You can manually trigger the re-submission to ILIAS from KSL via the event list and the «Export to ILIAS» button. Courses without dates in the future will not be automatically synchronized to ILIAS. This affects all courses from past semesters. Past courses (especially Human Medicine) should no longer be submitted manually.
.
General settings
In your course, go to the «Settings» tab. | |
You can change the title of your course.
If a «Short title» is entered in KSL, this title will be transferred to ILIAS as the course title. If no short title exists, the normal title entered in KSL will be used for the ILIAS course. | |
You can enter a «Description» for your course, e.g., to indicate courses with different groups (a, b, c). The «Description» in ILIAS is different from the description field in KSL. KSL allows long texts which are not transferred to the ILIAS description field. Descriptions from KSL are instead transferred to the «Course description» field in ILIAS. This field is not updated but can be adjusted manually in ILIAS under «Settings» > sub-tab «Course Information». | |
Under «Period of Event», you can specify when the event will take place. The specification is purely informative and does not affect access to the course. |
.
Manage course access for students
If your course was created via KSL and you manage registration via KSL (see 1.1 Have an ILIAS course created via KSL), you do not have to make any adjustments regarding course access in your ILIAS course. If the KSL settings of your course do not allow registration or your course is not recorded in KSL, you have to determine course access in ILIAS. Course access for students on ILIAS can be defined in the sections «Availability» and «Registration Settings».
In your course, go to the «Settings» tab. | |||||||||
Before the start of the semester at the latest, set your ILIAS course «Online». Otherwise, students cannot access your materials and ILIAS objects. If your ILIAS course has been created via KSL, it is already «online» by default.. You can set it offline again to prepare the course and publish it again when you are ready. Alternatively, you can create a «Hidden folder» (see "tem description: Folder") and prepare your materials there, hidden from course members. Item description: Folder | |||||||||
If you want to make the ILIAS course only temporarily accessible for students (e.g., only during the semester), you can set a «Period». Outside this period, students will not be able to access the course. The setting «online» must be activated in any case (see point 2). | |||||||||
Define how participants can join your course under «Registration Procedure».
| |||||||||
If you activate the «Admission per Link» option, a registration link will appear. The link contains a code that allows others to join the course directly. The link works independently from the selected registration procedure, making enrollment possible without entering a password or confirming the registration. Joining via link is especially useful if you know exactly who should be enrolled in your course. In this case, you can send the registration link to the people concerned, e.g., by e-mail. The course members click on the link, have to log in to ILIAS, and are immediately enrolled and redirected to your course. | |||||||||
Use the «Limited Registration Period» option to set a registration period for students. If a registration period is already specified in KSL, it does not need to be specified here. | |||||||||
If you want to limit the number of course participants, you can specify the maximum number of members using the «Limited Number of Members» option. n addition, you can have ILIAS keep a waiting list when the maximum number has been reached. Optionally, you can also specify a «Minimum Number». In this case, you will be notified by email after the defined registration deadline if the minimum number of participants has not been reached. To receive the notification, you have to activate the «Notification» checkbox for the administrator in the «Members» tab (see 4.1 View & export course memberships). If a course has a member restriction, students can see from the outside how many «Free places» are left. |
.
Choose presentation
You have various options to customize the presentation of your course using the course settings. To layout and design your course, you can also use the page editor (see Item description: Page Editor).
In your course, go to the «Settings» tab. | |
You can upload your own icon for the course. When inserting images, please follow the recommended image sizes (see Notes on image sizes on ILIAS). | |
Under «Tile Image» you can upload a tile image for the course (see point 5 and Manual: Tile design). When inserting images, please follow the recommended image sizes. Notes on image sizes on ILIAS | |
Choose the «Tile» item presentation if you want the course's content displayed as tiles instead of a list (see Manual: Tile design). For many items, you can upload your own tile image (see point 4). | |
Choose how the contents of the course should be organized.
| |
Choose how the contents of the course should be sorted.
|
.
Additional settings
Depending on your preferences or the didactic approach of your course, further course settings can be made under «Additional Features»:
In your course, go to the «Settings» tab. | |
Under «News», you can define whether course members should be automatically informed about changes to the course via email and whether you want to display a «Timeline» view of your news. | |
By default, a «Course Members Gallery» is available to all course members (see 4.2 View members gallery). You can turn off the gallery if you want to ensure the anonymity of the course members or if you want to prevent communication among them. | |
You can specify who will have the «Mail to Members» (see 4.9 Send emails to course members). | |
If you allow your course members to add course content as favorites, they can access it directly via the «Workspace» after logging in without having to navigate to the right place first. |
.
Collect & view course-specific user data
As an administrator, you can collect additional information about course participants within your ILIAS course. This can be, for example, information about previous degrees, subject affiliations, fields of study, etc., which are not part of the information provided in the personal profile.
The form for filling in this data is displayed to all users who still need to enter the required information when accessing the course.
If you ask for the students' matriculation numbers, please consider the data protection guidelines (see "Directives
Data protection in the IT domain at the University of Bern"). When requesting matriculation numbers via ILIAS, it must be ensured that only teachers have access to this data. In this case, please verify the ILIAS administrators and, if necessary, assign the role of Tutor to unauthorized persons and uncheck the option «Manage Members» for course tutors under «Permissions» (see 4.6 Assign roles & permissions).
Directives Data protection in the IT domain at the University of Bern
In your course, go to the «Settings» tab and from there to the «Course Relevant User Data». | |
Click on «Add User Field». | |
Give the field a «Name». | |
Select the appropriate field type:
| |
Define the data field as «Required Field» if this information is obligatory. In the case of a required field, course members will not be able to access the course content until they have filled in the field. People who want to be placed on a waiting list must also fill in obligatory fields. | |
Click «Save». |
To view course-specific user data that has already been collected, follow the steps below:
In your course, go to the «Members» tab. | |
Click on «Columns». | |
Check the data field you want to see. | |
Click «Refresh». | |
The data field with the corresponding entry of each member is now visible as a new column in the table. You can also export the data (see 4.1 View & export course memberships). |
.
3. Create course content
.
Create course objects
You can add any course objects (e.g., folders and files, forums, groups, wiki, blogs, learning modules, etc.) to your course. An overview with short descriptions of all objects can be found in the support section under «Items at a glance».
In your course, go to the «Content» tab. | |
Click on «Add New Item» | |
Click on the desired item to start creating it. Detailed instructions for each item can be found in the ILIAS support section under «Manuals». Manuals |
.
Copy content from a previous course
If you want to copy already created ILIAS objects (files, exercises, learning modules, etc.) from a previous course into a new course, follow the steps below. If you want to copy additional design elements, you have to do this in advance (see Manual: Page Editor).
In ILIAS, go to the course where you want to add content. | |
In the «Content» tab, go to the «Manage» sub-tab. | |
Click on «Adopt Content». | |
From the tree structure, select the previous course you want to transfer content from and click «Continue». | |
You will now see a list of all the materials in this course. For each item, choose whether you want to «Copy», «Link» or «Omit» it. The «Copy» option creates an independent copy of the original. Both objects can be edited independently. The «Link» option creates a dependent copy of the original. Changes to one of the two objects are also always applied to the second object. | |
Click on «Copy Course». |
.
4. Manage members
Managing members is possible without restrictions if you have created your course via KSL without registration («no registration/deregistration in CTS; admission directly in ILIAS») or without KSL (see 1. Create an ILIAS course).
If you have created your course via KSL with the option «registrations/deregistrations are transmitted from CTS to ILIAS» (see 1.1 Have an ILIAS course created via KSL), participants are managed in KSL and will be transferred to ILIAS automatically. This means that students registered for the course in KSL will be updated in your ILIAS course. Please note the following points in this case:
- Students to whom you assign a different role (e.g., administrator or tutor) in your ILIAS course (see 4.6 Assign roles & permissions), will always be downgraded to «Course Member» when transferred from KSL as «Participant». We recommend manually enrolling students who attend the course as a participant and tutor using separate campus/ILIAS accounts. Alternatively, both roles (course member and course tutor) can be assigned to the ILIAS account.
- In addition to the students registered in KSL, you can manually add other people as members, administrators, or tutors to your ILIAS course at any time (see 4.5 Add course members manually)
.
View & export course memberships
In the «Members» tab, all persons who have access to the course are listed. This includes course members (mostly students), tutors (often assistants or tutors) and course administrators (mostly lecturers, assistants, persons responsible for the course).
In your course, go to the «Members» tab. | |
The table can be sorted via different columns. With the column «Roles», persons can be sorted by course administrator, course tutor, and course member. | |
Via «Show Filter», you can filter by roles and names. | |
Via «Columns», you can view more information about the enrolled students, including the course-specific user data (see 2.5 Collect & view course-specific user data). | |
You can remove members by selecting the person, selecting the «Remove» option in the drop-down menu and clicking «Execute». If your ILIAS course was created via KSL and you only delete students from your ILIAS course, they will automatically be re-enrolled as members in your ILIAS course by KSL. Therefore, always deregister students in KSL. Students who have deregistered themselves in KSL or have been deregistered by you in KSL will also be unsubscribed from the ILIAS course after approx. 60min. |
To export the list of enrolled persons, follow the steps below:
In the «Members» tab, go to the «Export Data of Participants» sub-tab. | |
Click «Start CSV-Export» or «Start Excel-Export». | |
Check the data you want to include in the export. The «Course-specific user data» (see 2.5 Collect & view course-specific user data) are also available for selection. | |
Click «Start CSV-Export» or «Start Excel-Export». | |
In the table, you will see all export files created. Click on «Download» to download them. |
.
View members gallery
In the «Course Members Gallery», you can view all course users. Depending on how much user data the individual members have published under «Profile and Privacy» (see Manual: ILIAS 101), a picture, the profile, and further details can be viewed here. If a member has shared a portfolio or personal data, you can also view it.
The member gallery is the only sub-tab in «Members» that, depending on the settings, can also be viewed by course members (see 2.4 Additional settings).
In the «Members» tab, go to the «Course Members Gallery» sub-tab. | |
Click on the name to view a person's complete profile (only possible if shared). | |
Click on the actions menu for contact options. |
.
Specify contact person (tutorial support)
You can define one or more administrators as «Tutorial Support». A contact person can be the course instructor, the institute's student advisor, or anyone who can provide students with information about the course. We recommend that you define at least one person as tutorial support so that students and people not enrolled in the course know who to contact if they have questions about the course.
In your course, go to the «Members» tab. | |
Next to the administrators, check the «Tutorial Support» checkbox in the. | |
Click «Save». |
The contact data (name, first name, and link to ILIAS email) of the tutorial support can be viewed on the course info page. For more information to be visible, the contact person has to publish the data in their profile (see "Manual: ILIAS 101").
Manual: ILIAS 101
.
Confirm join request
If you have selected the «Request Membership» option (see 2.2 Manage course access for students), you have to accept or reject the request. Follow the steps below to do so:
In your course, go to the «Members» tab. | |
Under «Join Requests», select the students whose requests you wish to accept or reject. | |
Select specific or all students and select «Assign» (to accept) or «Refuse» from the drop-down menu. | |
Click «Execute». |
.
Add course members manually
Members can be added to the course manually by course administrators. Generally, you have administration rights for those courses that you have either created yourself or in which you have received the corresponding permission from other administrators.
In your course, go to the «Members» tab. | |||||
Search for the person you want to add to the course.
| |||||
Select the desired role for this person in the dropdown menu. | |||||
Click «Execute» or «Add». |
.
Assign roles & permissions
In a course, you can give tutor and administrator rights to certain people in your course. Administrators have all permissions within a course, tutors have fewer permissions, and members have more limited permissions. If the person is not yet registered in the course, you can add them as an administrator or tutor (see 4.5 Add course members manually). If the person is already enrolled in the course and you want them to have a different role, follow the steps below:
In your course, go to the «Members» tab. | |
In the table, find the person whose role you want to change. Open the actions menu and click «Edit». | |
Select the role you want the person to have in the course. You can select and assign multiple roles using the ctrl or cmd keyboard shortcut. | |
Click «Save». |
.
Manage group memberships
You can enroll your course members in existing groups (see Item description: Group).
In the «Members» tab, go to the «Memberships in Groups» sub-tab. | |
Select the members you want to assign to the same group. | |
In the drop-down menu, select the group to which you want to assign the selected members. | |
Click «Add to Group». | |
The «Groups» column lists the group memberships. You can terminate various group memberships from here. |
.
View definitive session attendance
If you work with sessions in your course and have recorded the attendance in the participant administration of the session (see Manual: Sessions), you can see an attendance overview for all course members in your course.
In the «Members» tab, go to the «Sessions» sub-tab. | |
Here you will see a table with all sessions and course members. For each course member, you can see whether they attended the session or not. | |
If you hover over the column number of a session, you will see more information about the session. | |
Click on «CSV Export» to export the overview. |
.
Send emails to course members
In your course, go to the «Members» tab. | |||||
Click on «Mail to Members».
|
.
5. Joining a course
.
Enrollment for regular students
Semester planning and organization for regular students is done primarily via KSL (www.ksl.unibe.ch). Registering for a course or joining an ILIAS course is possible in two ways:
- Enrollment in the ILIAS course through registration in KSL (see Enrollment via KSL)
- No registration in KSL, enrollment in ILIAS course via ILIAS (see Enrollment directly in ILIAS)
In order to be able to enroll in an ILIAS course correctly and without problems, you first have to check whether the course is administered by KSL or directly in ILIAS.
In KSL, open the short form of the course. | |
If you find a link to the ILIAS course in the ILIAS link section, you know that an ILIAS course has been created to accompany the course. | |
In the same place, you will also find out if you have to register for the course in KSL (see Enrollment via KSL) or if you can join the course directly in ILIAS (see Enrollment directly in ILIAS). |
.
Enrollment via KSL
In KSL, find the course and click «Add to planning view». | |
Go to your «Planning view». | |
For the course highlighted in purple, open the drop-down menu and select «Sign in/off». | |
Confirm the selection by clicking on «Register» for the «Course». Your registration will be automatically transferred from KSL to ILIAS within 60 minutes. |
.
Enrollment directly in ILIAS
In KSL, open the short form of the course. | |
Click on the «ILIAS» link in the course description. You will be redirected to the login page of ILIAS. | |
Log in to ILIAS with your campus account. Accept the user agreements when you log in for the first time. | |
Click «Join». You are now registered in the ILIAS course. You may be asked to enter a one-time access password. You will receive this password from the person responsible for the course (usually the lecturer). |
.
Resolve access issues
If you have problems accessing or joining a specific ILIAS course, this may be due to various reasons:
You do not see a «Join» button:
| |
You receive a note saying that the course is not yet available:
| |
You receive an error message saying that you do not have permission to access the course:
|
If none of the cases apply to your problem or you get stuck, contact ilias@unibe.ch. Please include the root number of your course and the course title with your inquiries (e.g., "187-HS2020-0 Introduction to Political Science I").
.
Enrollment for auditors
Although auditors can register for courses in the KSL course catalog just like regular students, they should contact the course instructors - especially if the desired course has admission requirements or other special conditions. You can ask the course instructors to grant you access to the course materials in ILIAS. Course instructors can manually add you to the course (see 4.5 Add course members manually).
Log in to ILIAS. You need a valid Campus Account (CA) and an edu-ID to log in to the system. You will receive the CA from the Admissions Office (ZIB) when registering as an auditor. In order to log in, you have to link this campus account once with an edu-ID. Step-by-step instructions (in german only) | |
In the top left corner, click on your account icon and select «Profile and Privacy». | |
Make a note of your ILIAS account username. | |
Contact the course instructor(s) and provide the following information:
Sample email Dear lecturers |
.
6. Delete a course
If your ILIAS course was created via KSL (see 1.1 Have an ILIAS course created via KSL), you first have to adjust the settings in KSL. Go to KSL and set the «Generate link for ILIAS» in the «Description» to «Create no ILIAS-course». If you do not do this, a new ILIAS course will be created 30-60min after deleting the ILIAS course. | |
In ILIAS, go to the course you want to delete. | |
In the breadcrumb, click on the parent category so that you are immediately outside the course. | |
Open the course's actions menu. | |
Select «Delete». | |
Confirm that you want to delete the course. |
Zuletzt geändert: 9. Feb 2026, 10:55, Inniger, Samuel [s.inniger1]
















































